
Terminal93
Welcome to Terminal93!
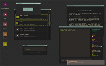
Terminal93 is a lil fantasy desktop inspired by the likes of WINDOWS93.
The trick? Everything you see is rendered in the terminal, using only text! It's all an elaborate illusion of a graphical user interface using the power of Rich, Textual, and Unicode.
Think of this as a sandbox - it's not a game in the sense of levels and bosses to beat, but there are some achievements to hunt down! Can you find them all?
Have fun~
— ⚝
How to run
The recommended way to run Terminal93 for the best experience possible is in your actual terminal. If this is convenient for you to do, then launch Terminal93 with the following command:
uvx git+https://github.com/ThatOtherAndrew/Terminal93
If you don't have uv installed, then the following pip command can be used as well:
pip install git+https://github.com/ThatOtherAndrew/Terminal93 terminal93
For convenience, I'm hosting a browser version of Terminal93 as well, which you can see on this page and https://terminal93.fly.dev - but keep in mind that this may not be fully supported and can have funky side effects (e.g. connection limits).
| Updated | 3 days ago |
| Published | 9 days ago |
| Status | In development |
| Platforms | HTML5 |
| Author | Andromeda |
| Genre | Simulation |
| Tags | ascii, Experimental, Exploration, Minimalist, No AI, Open Source, terminal |
| Code license | GNU Lesser General Public License v3.0 (LGPL) |
| Average session | A few minutes |
| Languages | English |
| Inputs | Keyboard, Mouse |




Leave a comment
Log in with itch.io to leave a comment.